BMC Remedy
Prerequisites
User Privileges
No user is required for Remedy connector.
Custom Field Configuration
The OpsHub Integration Manager requires one special field to be defined on the entity that is being synchronized. This must be set up so that it can track the integration status of each item:
Property Name
Type
OH_Last_Update
Text
Web Service Checks
Create one new web service
OpGetListIDof typeOpGetListwith Qualification as input and the following fields in output:Request_ID
Arrival_Time
Modified_Date/Modified_Time
Operation name in web service should be
OpGet,OpGetListID,OpSet, andOpCreate.Arrival_Time/Create_TimeandModified_Timeshould be mapped to the output result inOpGetandOpGetListIDoperation.OpGetListID's output type should be unbounded.There should be no default qualification set for
OpGetListID.
Web Service Checks for Attachment Synchronization
If attachments in Remedy form are configured within the form, then make sure you have the right configuration in Remedy web-service for OpGet and OpSet operation.
Attachment name, data, and size field should be configured in the following format in OpGet and OpSet operation of Remedy:
Attachment name field:
Attachment<Attachment_number>_attachmentNamewith data typeString.Attachment data field:
Attachment<Attachment_number>_attachmentDatawith data typebase64binary.Attachment size field:
Attachment<Attachment_number>_attachmentOrigSizewith data typeint.For example:
Attachment1_attachmentName,Attachment1_attachmentData,Attachment1_attachmentOrigSize.

System Configuration
Before you continue to the integration, you must first configure Remedy onto OpsHub Integration Manager. Click System Configuration to learn the step-by-step process to configure a system.
Refer the screenshot given below for reference:


If the system is deployed on HTTPS and a self-signed certificate is used, then you will have to import the SSL Certificate to be able to access the system from OpsHub Integration Manager. Click Import SSL Certificates to learn how to import SSL certificate.
Mapping Configuration
Map the fields between Remedy and the other system to be integrated to ensure that the data between both the systems synchronizes correctly. Click Mapping Configuration to learn the step-by-step process to configure mapping between the systems.
Integration Configuration
Set a time to synchronize data between Remedy and the other system to be integrated. Also, define parameters and conditions, if any, for integration. Click Integration Configuration to learn the step-by-step process to configure integration between two systems.
Criteria Configuration
Query
Remedy query can be formed using the name given to field at the time of creating it (e.g., Priority, Status, Create Time, Modified Time).
The Query Format is: 'Field Name' [Supported Operator] value
Supported Operators: >, <, =, !=, AND, OR, >=, <=
Value: If the field type is string, then the value should be enclosed in double quotes.
Sample Query
Examples:
'Priority' = "Must"
'Priority' = "Must" AND 'Status' = "New"
'Create Time' > "12/12/2013"
Appendix
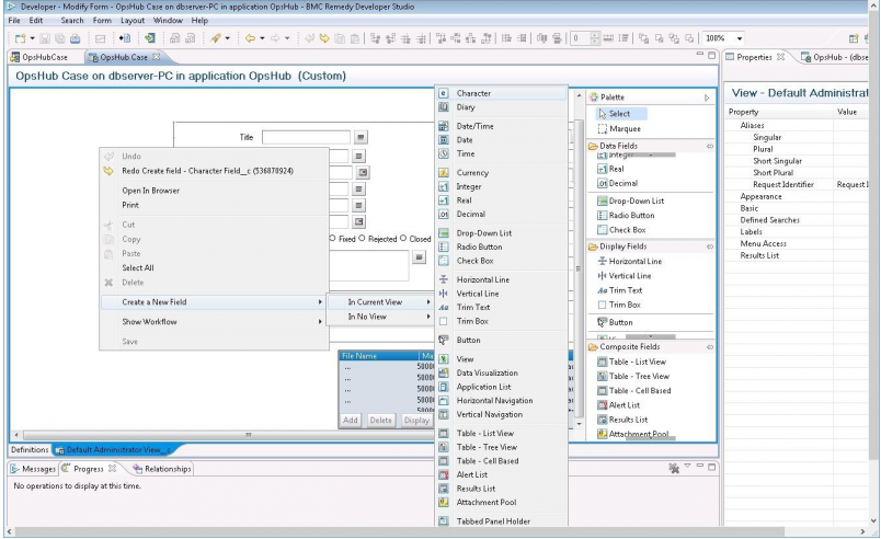
Create Custom Field
To create a new custom field in Remedy, follow the steps given below:
As shown in the image below, right click Remedy form to add a new field.

Add mapping for that field in web-service's operations:
OpGet,OpSet,OpCreate.


Save web-service and the form.
Restart the Remedy Tomcat Server.
Last updated

